Astah 建模工具可以将您的想法、整个系统架构、安全关键系统、软件和硬件设计的要素具象化,轻松快速地构建团队之间简洁易懂的关系图。Astah System Safety 建模工具通过集成基于模型系统工程(MBSE)和安全分析,协助您进行安全关键产品设计。Astah Professional v11 引入了多项新功能和改进,主要集中在提升建模效率、增强AI集成以及优化用户体验上。
目录
Astah Professional v11 新功能
AI 辅助建模
- Astah Professional v11 引入了新的方式来使用 AI 工具与 Astah 配合。
- 使用 AI 助手更快地建模,更容易理解现有系统,并在设计质量上保持专注——从早期分析到实施。
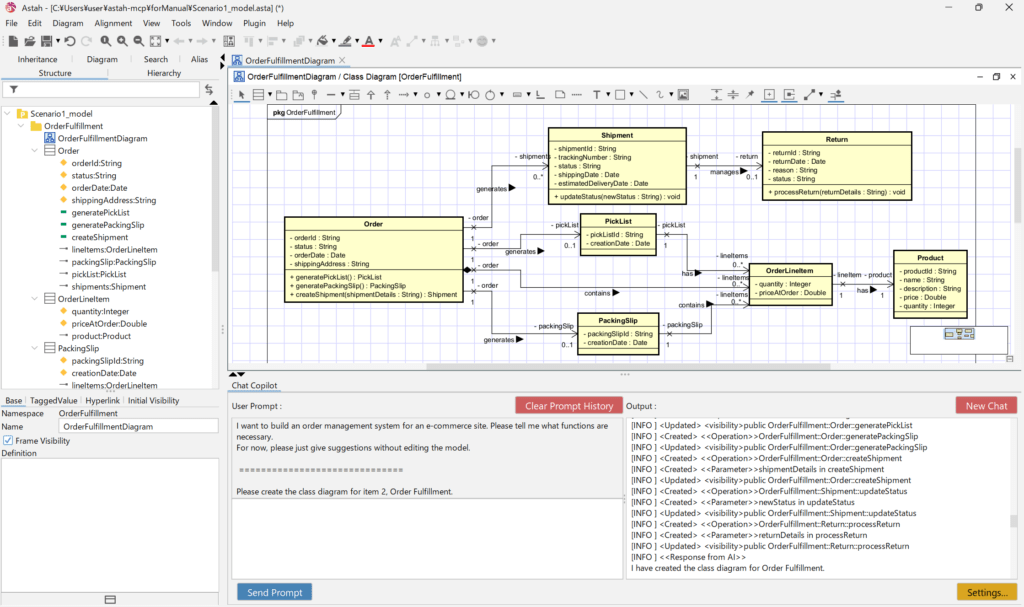
AI 聊天
- AI Chat Copilot增加了一个直接内置在Astah中的聊天面板,允许您使用自然语言与图表和模型进行交互
提问、探索设计想法,并在专注于建模工作的同时获得建议。
MCP 服务器
- MCP服务器让你首选的AI工具连接到Astah模型。
- 使用你已经工作的环境中的AI——例如IDE或AI代理——来检索模型信息并在Astah中运行操作。
AI 代码反向
- AI Code Reverse 基于 Astah 的现有代码反编能力。在 v11 中,AI 通过启用自动序列图生成和扩展编程语言支持来增强基于代码的图表生成。
Astah Professional 功能特色
- 轻量级且易用:Astah Professional是一款轻量级的UML建模工具,易于安装和使用。它采用100%纯JAVA构建,具有强大的兼容性,能够实现分布式建模和项目合并。
- 多种UML图形支持:Astah Professional支持多种UML图形,如用例图、类图、时序图、活动图、状态机图等。用户可以选择适合自己需求的图形进行建模和设计。
- 代码生成和逆向工程:Astah Professional支持代码生成和逆向工程,可以将UML图形转换为各种编程语言的代码,并且还可以将现有的代码反向生成UML图形。这使得软件开发人员可以更加方便地在代码与UML图形之间进行转换。
- 多种格式导出:Astah Professional支持将UML图形导出为各种格式,如PNG、PDF和HTML等。这使得用户可以方便地将设计文档分享给其他人或者嵌入到其他文档中。
- 可视化建模:Astah Professional提供了直观易懂的用户界面和丰富的快捷键功能,让用户在短时间内轻松完成建模任务,提高建模效率。
- 多人协作:Astah Professional支持多人协作,可以将整个软件项目的所有模型集中起来,在团队内协作建模。
Astah Professional v11.0安装教程
1、安装主程序,设置安装路径
2、安装
3、复制tercel文件夹到C盘,然后管理员身份运行rlm.exe
5、安装成功










微信扫一扫打赏
支付宝扫一扫打赏

