RFEM是由Dlubal软件公司推出的第六代有限元结构分析软件。可以快速有效地对复杂结构进行建模,以及进行结构和动力分析。 它提供了杆件、板、墙、折板、壳和实体单元的全面设计。RFEM 迎来了6.04版本的重大升级,显著提升了时程分析模块的功能,不仅增强了软件在结构分析领域的性能,也大幅提高了用户体验。
目录
DLUBAL RFEM 6 新功能
- 集成所有模块
所有模块都集成在程序中, 各模块和独立程序之间可以无缝交互,确保设计计算顺利进行。 例如使用“翘曲扭转(7自由度)”模块确定木梁的理想倾覆弯矩,或使用“施工阶段分析(CSA)”模块考虑找形过程。
- 面接触
让您的工作更轻松。 面接触可以用来描述有间距的两个或多个面之间的接触定义。 在这些面之间不再需要创建接触实体。
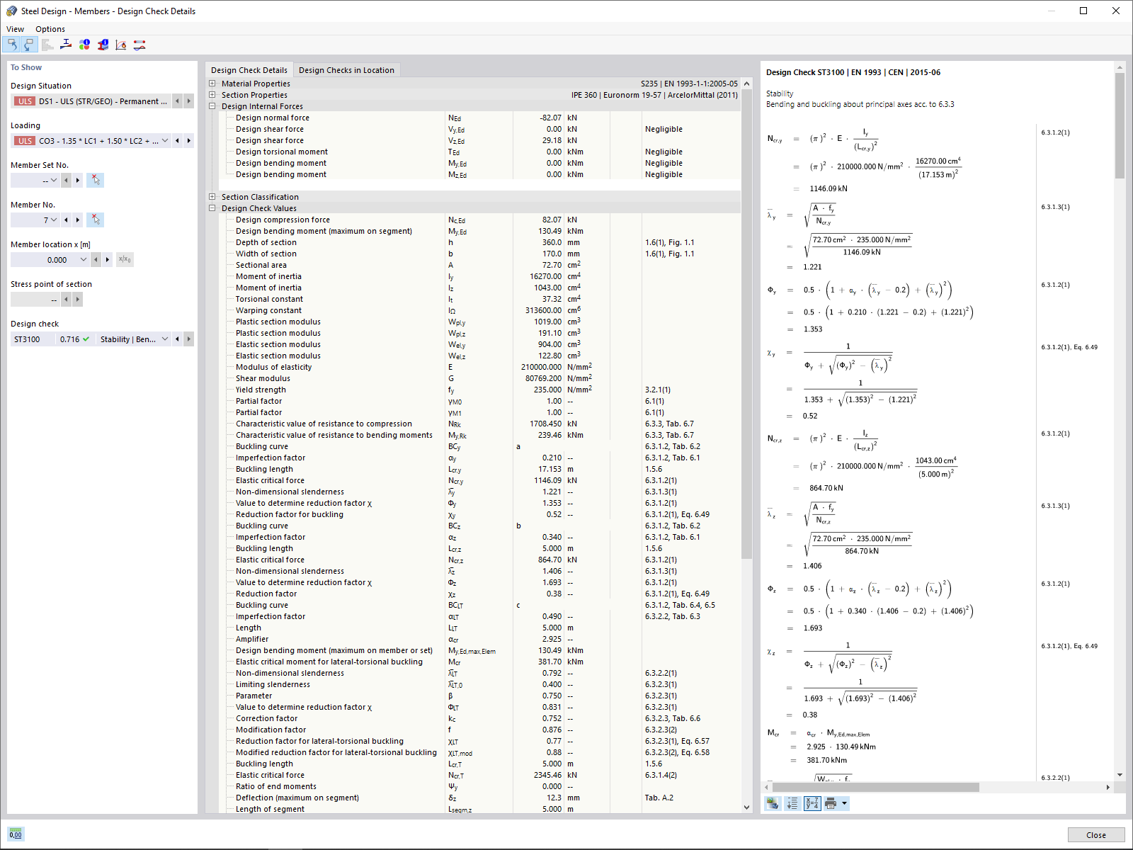
- 输出设计验算公式
使用 Dlubal 软件,无论您的项目是钢筋混凝土结构、钢结构、木结构、铝合金结构行业还是其他行业,都可以轻松掌握其准确。
- 杆件和杆件集代表
用户可以更轻松地创建杆件。 对于具有相同属性的杆件和杆件集,可以为模型组织,设计和生成文档定义代表。
通过该按钮计算的结果可以很容易地显示在结果表格中。
- 更强的计算书
非模态打印报告环境,可快速创建报告(可以在程序和报告中并行工作)
可以交互式调整章节,以及新建用户自定义章节
可以导入 PDF、公式、3D 图形等。
输出设计中使用的设计验算公式(包括规范中的引用)
现代打印报告设计
DLUBAL RFEM 中文版特点
- DLUBAL RFEM是结构工程师应用于三维空间结构有限元分析的软件系统,满足现代工程领域的全部高端分析要求。
- 通过精简设计的软件界面对话框,短时间内用户即可熟练掌握软件并且直观的进行简单和复杂的结构建模。
- 有限元分析软件 RFEM 是组成模块化软件系统的基础。主程序 RFEM 主要用于定义板、墙、壳和杆件等平面或空间结构模型、材料属性以及荷载作用。
- 同时也可以用 RFEM 创建混合结构以及处理体单元和接触单元。
- RFEM 提供了变形、内力、应力、支座反力以及接触应力的计算:附加模块极大简化了用户进行数据输入,例如可以自动生成结构模型和连接等,并且可以按照各个不同的国家规范进行分析和计算。
- 模块化的程序设计:使得可以根据用户需要制定软件包。并且以后可以随时进行软件扩展和升级。
DLUBAL RFEM 6.04.0011 中文版安装教程
1、安装RFEM_6.04.0011,自定义安装路径
2、安装
3、安装完成后先不要打开,复制tercel文件夹下的文件到安装目录
默认路径:C:\Program Files\Dlubal\RFEM 6.04\bin
5、完成










微信扫一扫打赏
支付宝扫一扫打赏

